微淼财商课 思维导图
2021-03-26 21:00:55    105    0    0
maker

 

 复利理财计算器
http://xiaobai.yaocaiwuziyou.com/Site/calculator.html


 

Day1-人生的穷富的关键.jpg

Day2-从1万到100万的理财法则.jpg

Day3-财务自由3大核心工具.png

Day4-牛X的财务报表1.png

 

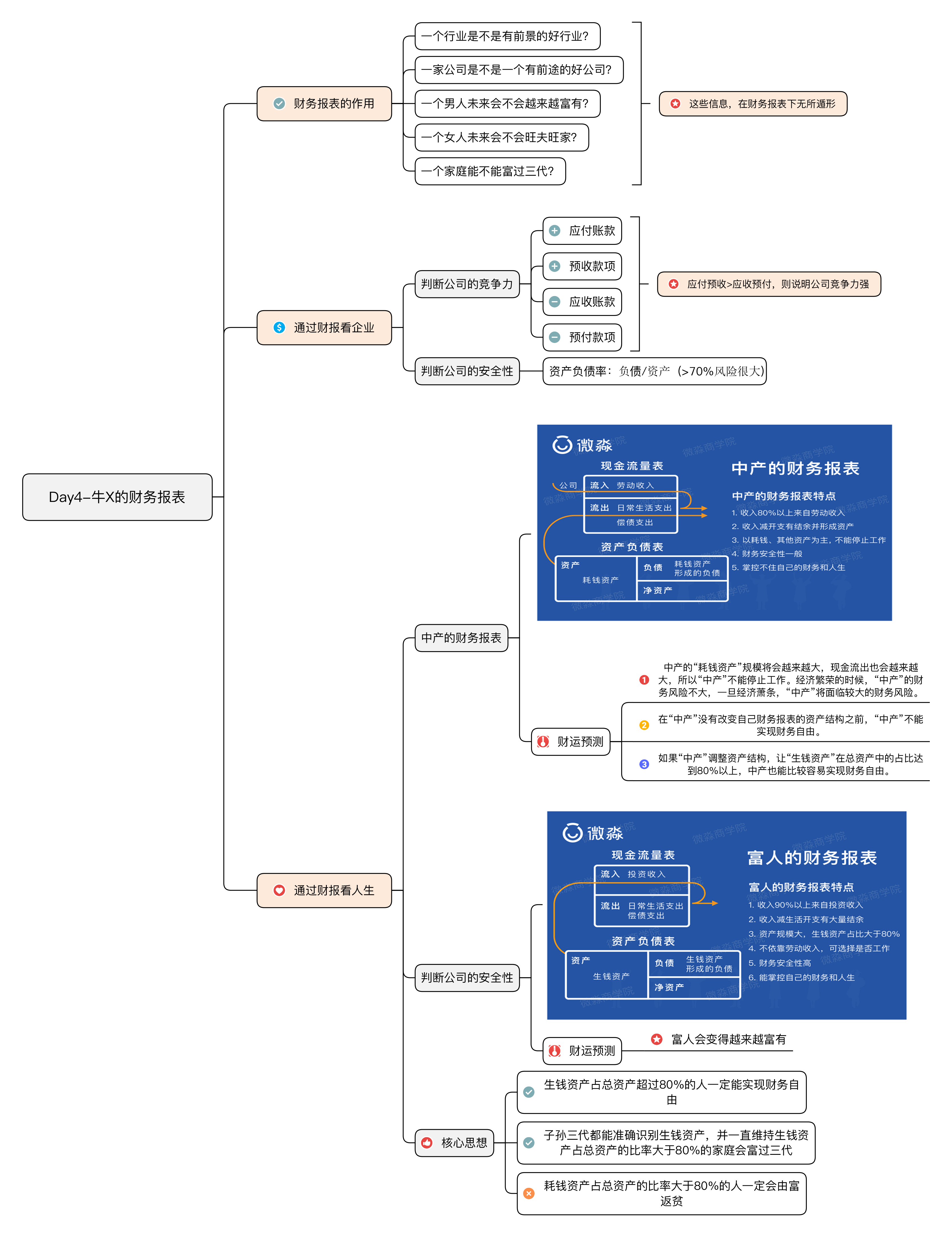
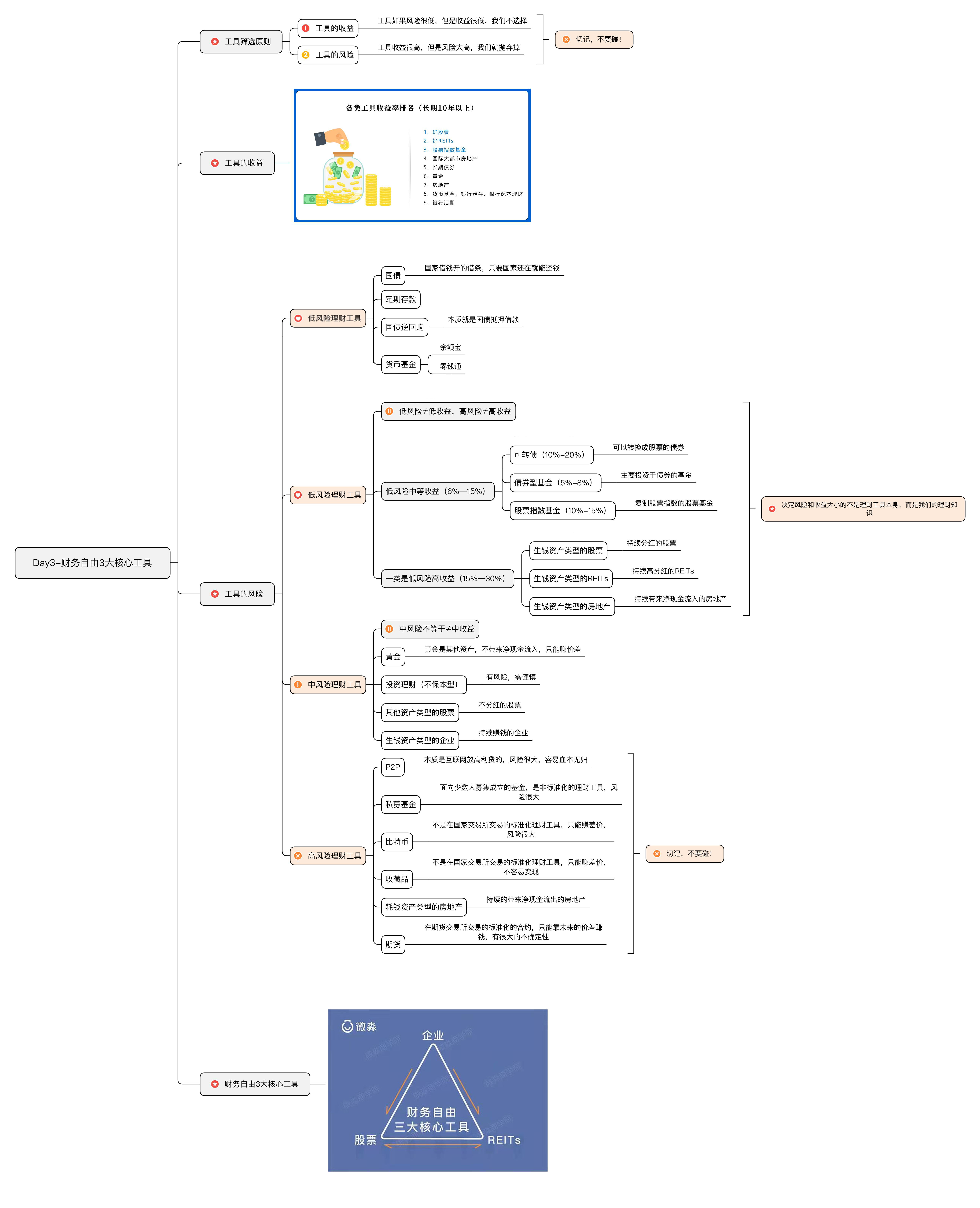
 轻资产一般是指,投入的资本较少,投入的资本可以快速变现或转换,资产运营收益率较高的企业,那这也需要我们去分析财报,财报分析的重要性不言而喻了

 

Pre: 孩子财商教育

Next: 微淼财商 书单

105
Table of content